Cloud Builder | Arch...ย โขย 4m
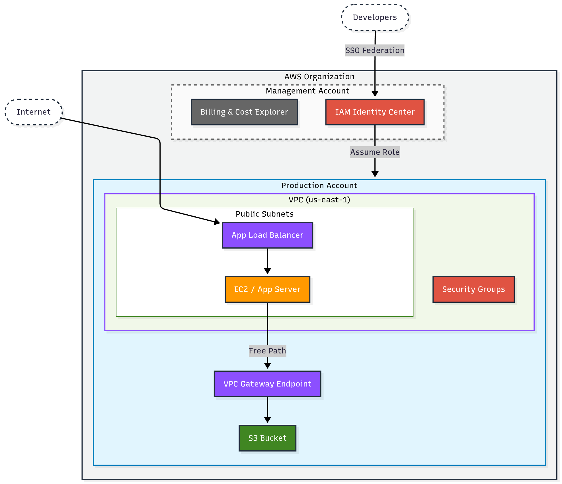
Unpopular Opinion: You don't need Private Subnets on Day 1. I keep seeing early-stage founders burning $3,000/month on NAT Gateways just to pull Docker images. It drives me crazy. โI designed this "Fortress" baseline for a friend's startup to keep the bill under $50 while keeping security high (SSO + VPC Endpoints). โToo simple? Or is this exactly how you would build it for an MVP? โLooking for feedback from other builders. ๐

Cloud Devops Enginee...ย โขย 8m
This Weekโs Learning Journey โ Docker, CI/CD, Jenkins & AWS ๐ This week was full of hands-on learning, deployment experiments, and deeper dives into DevOps tools and concepts! #Docker & Deployment Worked with docker-compose.yml to deploy both 2-tie
See More

Download the medial app to read full posts, comements and news.